
雪氏の『【超入門】今からはじめるblender3.0 ~導入から画像出力まで~』で学んだ記録です。
かわいらしいリンゴが並ぶサムネイルを見かけたのでやってみました。
モデリングはそこそこに、複数マテリアルの設定方法を解説してくださるので仕上がりがとても楽しいチュートリアルでした。
このチュートリアルでは何を学べるのかざっくりと知りたい人に。
この記事では
fa-check-circle-o 動画の学習メモ
をまとめています。
あくまで学習メモのため既知の内容等は一部省略しております。
関連記事学ぶために
動画を見る際におすすめのchrome拡張機能
今回の動画
概要欄に何を解説しているかが時間と共に記載されているのでとても分かりやすいですね。
導入、初期設定はそれとして、今回特徴的なのはマテリアル設定、調整の種類の多さ。初めてマテリアルノードを触りました。
主な項目
①Blenderのインストール
②日本語化・初期設定
③基本操作・ショートカットキー
④リンゴの作成
⑤画像出力
①Blenderをインストール/②初期設定(日本語化) /③基本操作・ショートカットキー
こちらは既に対応済みなので省略。初期設定に関しては他の方同様日本語化時、新規データのチェックを外していました。
yukiさんの場合、視点の操作で透視投影のチェックを外しているのが特徴。
関連記事
④りんごの作成
ここで解説されていたのは以下。便宜上動画通りの構成にはしてません。
細かな解説は動画内で確認するのがおすすめ。
- リンゴ本体の作成(球の追加、プロポーショナル編集、スムースシェードなど)
- へた(果梗)の作成(ベジェカーブ)
- 葉の作成
- ライト・レンダラーの設定
- マテリアル設定(通常のカラー)
- リンゴの複製
- マテリアルの色々
- マテリアル設定(グラデーション)
- マテリアル設定(クリスタル・金属)
- マテリアル設定(とぅるんとぅるん)
- マテリアル設定(発光)
1~3リンゴの作成

関連記事このあたりのモデリング基礎はVOOKさんのチュートリアルで履修しました
4.ライト・レンダラーの設定
ライトはポイントライト。設定は動画を目安にカスタマイズしてます

レンダラーをCycles
グラボを積んでいる場合、デバイスをGPU演算にすると早いそう。
プリファレンスのシステム>CyclesレンダーデバイスをCUDAに


5.マテリアル設定(通常のカラー)

■リンゴ本体/果梗(へた)/葉っぱ
- ベースカラー
- 粗さ 0.8

6.複製

| 機能 | アクション |
| 複製 | SHIFT+D |
| リピート(直前の操作を繰り返す) | SHIFT+R |
マテリアルの色々
マテリアルを編集するにあたり、知っておきたい特徴とおすすめアドオン。
マテリアルの分離(リンク解除)
マテリアル付きのオブジェクトを複製した場合、マテリアルは基本共有された状態になっています。
HyperShadeの新規マテリアルをクリックすることで、共通のマテリアル状態を独立したマテリアルに変更します。

おすすめ便利アドオン「Node Wrangler」
ノード編集する人には必須
参考
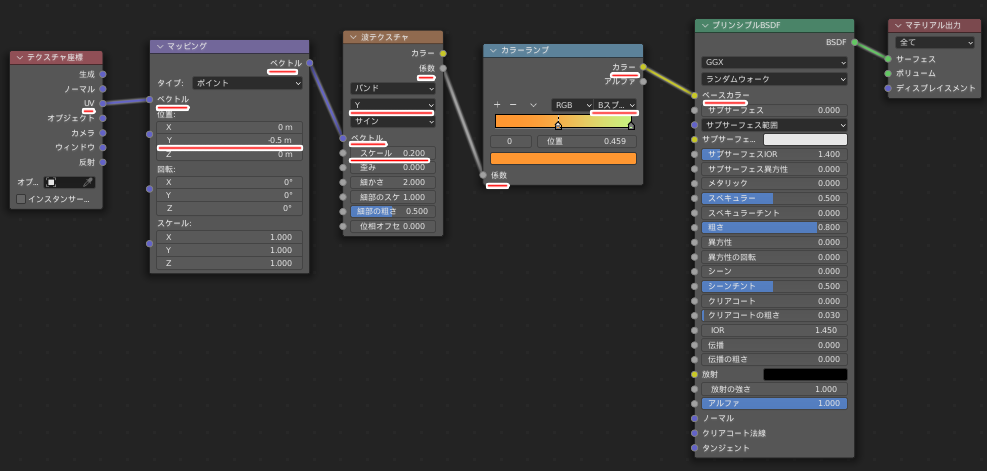
7.マテリアル設定(グラデーション)

グラデーションを設定するにはハイパーシェードにてノードをつなげる必要があるそう。
■リンゴ本体
- テクスチャ>波テクスチャ
- コンバーター>カラーランプ
- アドオンNode Wranglerを追加してCTRL+T(テクスチャセットアップ)
あとは下記のように色々調整

■果梗(へた)
- テクスチャ>ノイズテクスチャ
- コンバーター>カラーランプ
- アドオンNode Wranglerを追加してCTRL+T(テクスチャセットアップ)

■葉っぱ
果梗(へた)部分を複製して色替え

8.マテリアル設定(クリスタル・金色)

■リンゴ本体
- ベースカラー
- 伝播 1.0

■果梗(へた)
- ベースカラー
- メタリック 1.0
- 粗さ 0.1
を調整。ベースカラーは少し明るめの色がおすすめ。

■葉っぱ
果梗と同じマテリアルを適用
9.マテリアル設定(とぅるんとぅるん・銀色)

■リンゴ本体
クリスタルマテリアルをベース
- ベースカラー
- 粗さを0
- IOR 1.33(水の屈折)
参考IORめも
- ベクトル>バンプマップ
- テクスチャ>ノイズテクスチャ
- テクスチャセットアップ追加して以下

■果梗(へた)
金色マテリアルをベースで色替え

■葉っぱ
果梗と同じマテリアルを適用
10.マテリアル設定(発光)

■リンゴ本体
- 放射で発光色をきめる
- 放射の強さで発光量を決める

■果梗(へた)/葉っぱ
デフォルト
⑤画像出力
カメラを設定。位置はアイテム>トランスフォームで調整。
解像度/出力フォーマットを設定

レンダーサンプル数の調整
デフォルトでは4096の所を128程度に下げる。高ければ高いだけキレイだが遅くなる

F12でレンダリング
Blender関連アイテム&書籍
書籍















