
Udemyで受講できる【Blender総合学習の決定版!!】Blenderアクアリウム講座の受講記録です。学習メモ。
この記事では
fa-check-circle-oBlenderアクアリウム講座での学び
をまとめています。
関連記事うめちゃん講座
コンテンツ
【Blender総合学習の決定版!!】Blenderアクアリウム講座
講師はうめちゃん/3DCG×教育氏(@zero_blender_)
Blender初心者や、多岐にわたるBlenderの機能を総合的に学習したい人に向けた講座で、モデリングの基本操作、マテリアルノード、リグ・ウェイト、アニメーション作成、パーティクル、物理演算に至るまで学べます。
fa-arrow-circle-right【Blender総合学習の決定版!!】Blenderアクアリウム講座
| 作成者 | うめちゃん Umechan |
| 言語 | 日本語 |
| コース時間 | 6.5 時間 |
| レクチャー数 | 54 |
| レベル | 初級 |
石と流木のレイアウト1
前回は大まかな形の作成を行いました。

関連記事前回
岩
- ローポリモデリング
- マテリアル
- UV展開方法について学びました
岩のモデリング
- Cubeから作成
- メッシュ編集
- 原点を底面に(原点はそのまま、メッシュを移動)
- スムースシェード
- シャープをマーク
- 自動スムース適用
| 機能 | ショートカット |
| プロポーショナル編集 | O |
| 選択オブジェクト以外を非表示 | SHIFT+H |
| 選択オブジェクトを非表示 | H |
| 非表示オブジェクトを表示 | ALT+H |
部分的にエッジを立たせる(シャープをマークと自動スムーズ)![icon]()
エッジを選択し右クリック>MarkSharp

オブジェクトモードでオブジェクトを選択した状態で
ObjectDataProperties>Normal>Auto Smoothに180と入力すると、シャープに設定した箇所以外が滑らかになります。

原点のみを移動(トランスフォーム影響の範囲を限定)
オブジェクトモードでオブジェクトを選択した状態で
右上のOptions>Transform:Affect Only:Origins にチェックを入れる

これで原点のみ動かすことが出来るようになります。
関連記事オブジェクトの原点をワールド原点にする方法
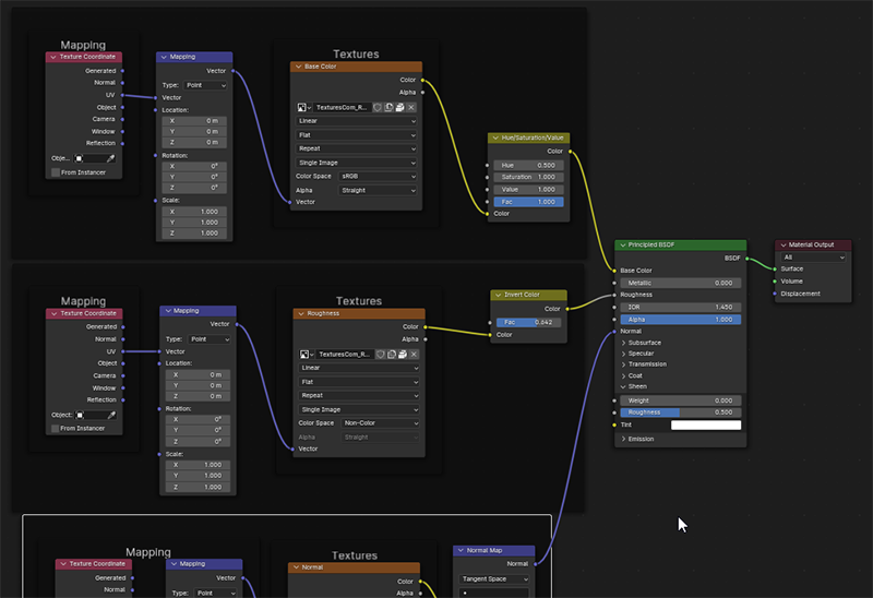
岩マテリアル
基本のマテリアルは
- BaseColor…拡散反射。色彩を決める。カラーにはHSVのノードを加える
- Roughness…表面の粗さ。表面の光沢・光の散乱。粗さにはInvertのノードを加える
- Normal…法線。凹凸表現。法線にはNormalのノードを加える
| 機能 | ショートカット |
| マッピング&テクスチャ座標の一括追加 | CTRL+T |
| テクスチャ画像&マッピング&テクスチャ座標の一括追加 | CTRL+SHIFT+T |
| ノードのグループ化 | CTRL+P |
| ノードの接続 | ALT+右クリック |
| ノードの接続切断 | CTRL+右ドラッグ |
テクスチャの読み込み

ノードのグループ化
SHIFT+P

マテリアルの流用
他のマテリアルを選択した後に、2となっている箇所をクリック。
中身が同じマテリアルが独立して適用されます。そのままにしておくとインスタンスマテリアル状態に。

ディスプレイスメントの注意
ノードを使った設定はCyclesレンダーのみ。EEVEEではディスプレイスメンスモディファイアを使用する。
UV展開
シーム(切れ目)を設定してから展開する。
- 切れ目にしたいエッジを選択
- 右クリック>MarkSeam(シームをマーク)
![]()
よく使う機能なのでショートカット登録をしておくのがおすすめ
![]()
- Aキーでメッシュを全選択したら、U>Unwrap。UV>Unwrapでも可。
![]()
![]()
UV選択を同期させる

底砂マテリアル
岩と同じようにシームをマークし、UV展開を行います。
ノーマルの代わりにバンプを適用

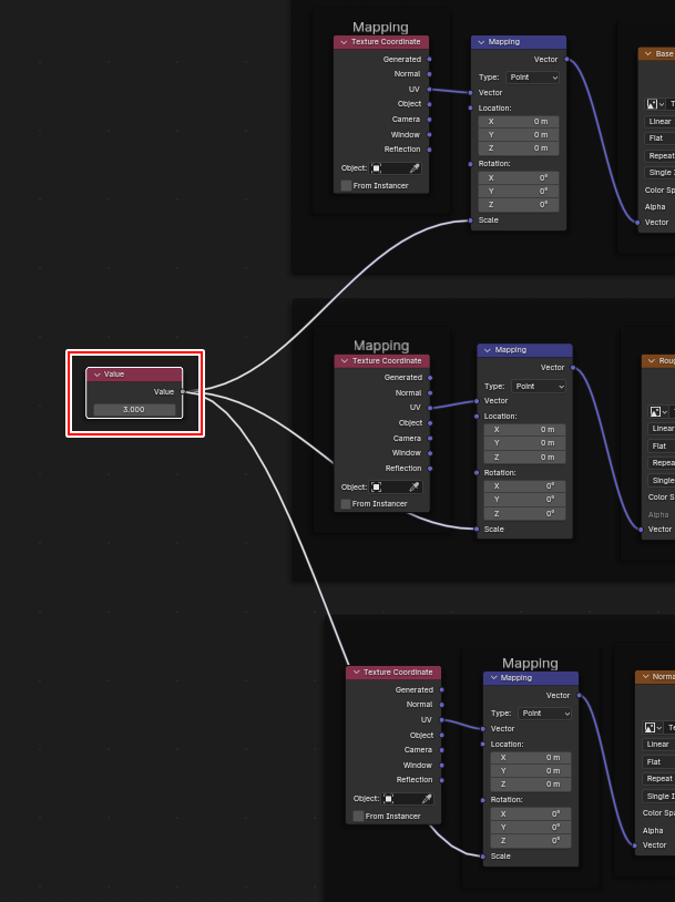
全ての値を同時に調整
UVマップのスケール値を同時に調整したい場合はValueノードを使用する

| 機能 | ショートカット |
| ノードの確認 | CTRL+SHIFT+左クリック |
同様に小石にも岩マテリアルを流用して一旦終了です

UV展開の基本的な流れがわかりました。
Blender関連アイテム&書籍
書籍



















