
Gaku(@Gakutadar)氏のBlender#Blender基礎オンラインクラスの受講メモです。第3週はマテリアルの勉強と簡単なキャラクターアニメーションを通して「質の高い画作りを目指す」の受講メモです。
3週目は3記事に分けております。今回はその1
今回はマテリアルとシーン作り
この記事では
fa-check-circle-o3週目の受講内容(1/3)
をまとめています。
- Blender基礎オンラインクラスを受講してみたい人
コンテンツ
振り返りメモ
課題を元に解説。
- 夜っぽくするためには:周りをガッツリ暗く
- リアル系の見た目を目指す場合、ワールドプロパティBGは無くしてライトで調整する方が良い
- ガラス等の反射物を作成する場合は、映り込みする周りのモノを配置すると良い
- 煙が山を突き抜けてしまう:コリジョン設定
- 球体に家を建てる(法線方向に)するには:パーティクルの法線
- ライトのArrayは後日
- ライティングの決め方:リファレンスを見て決める。リファレンスを見る時は分解している。空/建物/キーはどこにあるか/建物と空の明るさの差
- 草木を揺らしたい:Windフォース
- ニアクリップ、ファークリップ

第3週「マテリアルの勉強と簡単なキャラクターアニメーション」
今回の主な項目は3つ。
- マテリアル解説・シーン作り
- MIXAMOアニメーション
- Toon Shading
今回はピンクの項目についてまとめています。
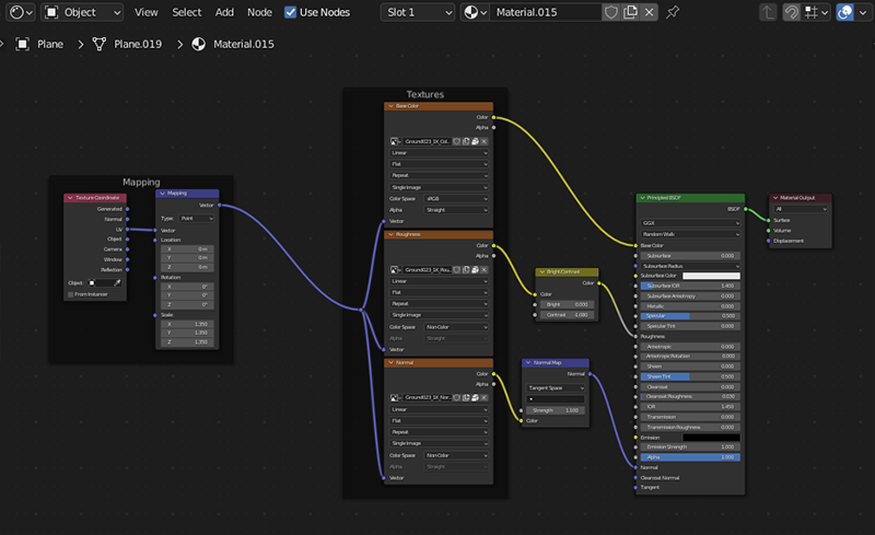
マテリアル解説(Principled BSDFマテリアル)

参考
Principled (プリンシプル) BSDF@BlenderManual
よく使われる項目
解説はBlenderマニュアルからほぼ引用してます。
Base Color (ベースカラー):色。ディフューズ(拡散)または金属の表面の色。
Subsurface (サブサーフェス):人間の肌、蝋のような光を透過する物体の表現に。ディフューズとサブサーフェススキャッタリングのミックス。ディフューズとサブサーフェススキャッタリングの単純なミックスではなく、サブサーフェス範囲の乗数です。
Metallic (メタリック):金属感。非金属と金属マテリアルモデル間でブレンドします。値を1.0にすると、ディフューズ反射や透過は無く、ベースカラーで色付けされた完全なスペキュラー反射が得られます。0.0では、マテリアルはディフューズ階層または透過ベース階層で構成され、その上にスペキュラー反射層があります。
Specular (スペキュラー):鏡面反射。最も一般的な0〜8%の範囲で、対面(法線に沿った)反射率を指定します。
Roughness (粗さ):下げるとつるつる。サーフェス反射とスペキュラー反射の表面のマイクロファセットラフネス(ミクロな表面の粗さ)を指定します。
IOR:透過の屈折率(Index of refraction)。
Transmission (伝播):屈折。不透明な表面を0に、水やガラスの様な透過は1にします。
Emission (放射):発光。Emissionシェーダーと同じ。EeveeではBloomをONにするとキレイ。
Alpha (アルファ):不透明度。1.0は完全に不透明。通常、イメージテクスチャノードのアルファ出力にリンクされます。
Principled BSDF下のSetting>Blendmode を変更しないと有効になりません。


Opaque:不透明
AlphaClip:0.5を境に不透明/透明。※テクスチャでアルファを抜くときに使用する
AlphaHashed:点密度が減る
AlphaBlende:全体的に透明になる
物体固有の設定もある
水: ior = 1.33, specular = 0.25
ガラス: ior = 1.5, specular = 0.5
ダイアモンド: ior = 2.417, specular = 2.15
Eeveeで反射や屈折表現を正確に行う際は
Render Properties>Screen Space Reflectionsのチェックを入れます

RefractionをONにする場合はマテリアルも
Material Material Properties>Screen Space Refractionにもチェックを入れます

マテリアルノード
アドオンNode Wranglerが有効な状態である前提 ※V3.2.2ではデフォルトで有効になってました。

| 機能 | アクション |
| ノードの追加 | SHIFT+A |
| ノードへの簡単アクセス | SHIFT+A>S>必要な文字列 |
| ノードの個別プレビュー | CTRL+SHIFT+左クリック |
| 全部のノードを画面に収める | Homeキー |
| テクスチャマップ一括読み込み | 追加したいマテリアルノードを選択して、CTRL+SHIFT+T |
| 接続解除 | 接続部分をCTRL+右ドラッグ |
| ノードのミュート | M |
| 接続を維持してノードを削除 | CTRL+X |
マテリアルのあれこれ
ノードへは簡単アクセス(SHIFT+A>S>必要な文字列)を使います。
ランダム感を追加したり、CG特有のきれいさを消してよりリアルに調整していきます。
Roughnessにムラを作りたい
Add>Texture>NoiseTexture

ノイズテクスチャのFacとColorの使い分けは?
Facは白黒情報なので、RoughnessやSpecularに使う
ColorはBaseColorに繋いで色むらを出すのに使用する
明るさ/コントラストを調整したい
Add>Color>Bright Contrast

Bumpをつけたい
Add>Vector>Bump
NoiseTextureのFavをHightに繋いでマテリアルのNormalに繋ぎます

ノード繋ぎ替え
繋ぎ変えたいノードを選択し、繋ぎ先ノードをCTRL+SHIFT+クリック
テクスチャを読み込みたい
追加したいマテリアルノードを選択して、CTRL+SHIFT+T

テクスチャ参考サイト
ambientCG
UVスクロール数を変更したい
MappingのScale

数値をまとめてドラッグ変更したい
ドラッグしてまとめて選択後、マウスを離さず左右にスクロールする

シーン作り
Armature(アーマチュア)とは骨組。

背景にテクスチャマップを貼りたい
背景用オブジェクトを選択し、Add>Texture>ImageTexture

Armatureにオブジェクトを親子付けしたい
頭のリグに目のライトを親子付けしたい場合。

- ライトを選択
- +SHIFTでArmatureを追加選択
- その状態でPoseを選択
![]()
- 親にしたいボーンを選択
- CTRL+Pで親子付け。その際選ぶのはObjectではなくBone
![]()
Armatureのポージング
Poseモードでポーズを付ける。

ライト自身の光を無くす
ライトの影響は残しつつもライト自身の光を消したい場合。

ライトのVolumeを0にする

ひとまず最低限の宿題は終わり
3週目の宿題はひとまず終わりです。
1、2週目同様、発展版としてアニメーション付きの課題もありますので、次の受講メモを纏めながら進めていきたいと思います。

動画も作りましたが、3週目の宿題として提出したものではありません
BGMはDOVA-SYNDROMEより使用させて頂きましたが該当の作者ページがわからなくなってしまいました💦
ご存知の方いたら教えて頂ければと
お世話になったチュートリアル
講座内容に直接は関係ないのですが、以前からやってみたかったTomさんのチュートリアルに今回チャレンジできました!
チュートリアルで学んだメモ
- Booleanで抜いて出来た面は
Editモード>頂点を選択>L>UVs
で選択できる - ウェイトペイントのグラデーションは便利そう
![]()
- テクスチャペイントに消しゴムは無さそう
- テクスチャが描けなくなったら、マスクを疑う
- 描いたテクスチャは保存しないと消える。
随時追加していきますBlender基礎オンラインクラス受講まとめ
付随した学び
Blender関連アイテム&書籍
書籍





























